Recap
In a previous post, I explained about my roller shutters project. In that project, I connected a Raspberry Pi to a spare roller shutter remote, and I’ve used Python programming to control the shutter timings.

In another more detailed post, I described how you could apply IT-architecture to this roller shutter case. But don’t worry, you don’t need these details if you just want to learn a little bit about Domoticz.

Issues
I took a few shortcuts in the roller shutters project for a timely delivery (as you could read in the IT-architecture blog post).
This resulted in some drawbacks:
- The timings are static and have to be changed every now and then
- Changing timings is cumbersome: the shutter coding has to be modified
- There’s no support for summer or winter time
- There’s no randomness in the shutter timings to give the impression of a manual operation
- It’s not possible to set timings based on sunrise or sunset
- It’s not possible to automatically close the roller shutters on a very hot day
- There’s no difference between weekdays or weekends
Solution
I could of course change my Python coding to add all these features, but it would take some time to implement everything.
Instead of doing that, I decided to investigate one of the alternate options I considered earlier, namely the Domoticz home automation software.
The Domoticz site very clearly explains how you should install it on a Raspberry Pi.
I did face a couple of smaller issues to get it working:
- I had to define a virtual switch in Domitcz
- I tried the Domoticz GPIO tutorials, but couldn’t get it to work
- I had more success when I changed to scripting (by reusing some of my Python coding), and after I’ve set the right script permissions
- I configured the correct time-zone on my Raspberry Pi using raspi-config (because otherwise my sunset timing wasn’t ok)
And the best part is that all of the shortcomings of my previous solution are now supported out of the box by Domoticz, as you can see in the clear user interface:




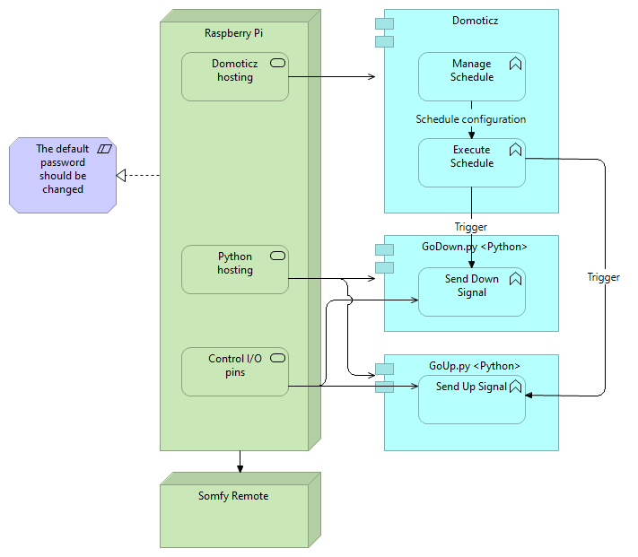
Architecture
If you read my previous IT-architecture post, then you might wonder how the resulting architecture looks like.

As you can see, it’s now a combination of Python components and Domoticz.
